So ändern Sie MOV in M4V auf dem Mac: Die besten MOV‑zu‑M4V‑Konverter

Laura Goodwin Teil 4. FAQs zu DivX in MP4 Video konvertieren

Haben Sie mit Ihrem iPhone oder einer anderen professionellen Kamera ein perfektes Video aufgenommen, nur um festzustellen, dass es sich hartnäckig weigert, auf Ihrem Tablet, Fernseher und anderen Mediaplayern abgespielt zu werden? Dann haben Sie es vermutlich mit einer MOV‑Datei zu tun. Auch wenn dieses Format Ihnen eine ausgezeichnete Qualität bietet, können Kompatibilitätsprobleme auftreten, da einige Multimedia‑Player es nicht unterstützen. Daher zeigen wir Ihnen für eine bessere Kompatibilität und ruckelfreie Videowiedergabe die besten Methoden, um MOV auf dem Mac in M4V zu konvertieren – ebenso wie auf anderen Plattformen. Lesen Sie dieses Tutorial vollständig, um sofort einen tieferen Einblick in den besten MOV‑zu‑M4V‑Konvertierungsprozess zu erhalten.

MOV auf dem Mac in M4V umwandeln

SEITENINHALT

Teil 1. MOV auf Mac und Windows in M4V konvertieren

Um MOV in M4V auf Ihrem Mac zu konvertieren, benötigen Sie ein hervorragendes Programm, das einen reibungslosen Konvertierungsprozess bietet. In diesem Fall empfehlen wir die Verwendung von Vidmore Video Converter. Diese Software ist in jeder Hinsicht perfekt. Sie bietet eine einfache Benutzeroberfläche für einen besonders unkomplizierten Ablauf. Außerdem profitieren Sie von einem bis zu 50‑mal schnelleren Konvertierungsvorgang im Vergleich zu anderen Konvertern. Dank der Stapelkonvertierung können Sie auch mehrere MOV‑Dateien gleichzeitig umwandeln. Besonders gut gefällt uns, dass Sie zudem die gewünschte Videoqualität wählen können, etwa 720p, 1080p oder 4K. Unterstützt werden zudem Hunderte von Formaten, darunter MP4, WMV, MOV, AVI, FLV, VOB und mehr. Wenn Sie also nach dem besten MOV‑zu‑M4V‑Konverter für Mac und Windows suchen, sollten Sie Vidmore Video Converter in Betracht ziehen.

Um eine F4V‑Datei in das MP4‑Format zu konvertieren, folgen Sie den nachstehenden Anweisungen.

• Das Programm ermöglicht einen reibungslosen und schnellen Konvertierungsprozess.

• Es stellt verschiedene Bearbeitungsfunktionen zur Verfügung, um das Video zu verbessern.

• Der Videokonverter bietet einen problemlosen Exportvorgang.

• Er unterstützt hochwertige Videobearbeitungs‑ und ‑verarbeitungsfunktionen.

Um den MOV‑zu‑M4V‑Konvertierungsvorgang zu starten, sehen Sie sich die folgenden Schritte an.

Schritt 1. Klicken Sie auf die Schaltfläche Gratis herunterladen unten, um Vidmore Video Converter auf Ihrem Mac herunterzuladen. Starten Sie das Programm nach der Installation, um mit der MOV‑zu‑M4V‑Konvertierung zu beginnen.

Free Download

für Windows

Free Download

für macOS

Schritt 2. Gehen Sie in der Benutzeroberfläche zum Bereich „Converter“ und klicken Sie auf die Schaltfläche Dateien hinzufügen, um die MOV‑Datei zu importieren.

Converter‑Bereich Dateien hinzufügen Vidmore

Schritt 3. Navigieren Sie zum Bereich Ausgabeformat unten und wählen Sie das Format M4V aus. Sie können außerdem die gewünschte Videoqualität auswählen.

Ausgabeformat M4V Vidmore

Schritt 4. Tippen Sie zum Abschluss auf die Schaltfläche Alle konvertieren unten. Sobald der Vorgang beendet ist, können Sie Ihre M4V‑Datei auf dem Mac ansehen.

Alles konvertieren Vidmore

Teil 2. MOV online in M4V ändern

Möchten Sie MOV online in M4V umwandeln? Dann können Sie Vidmore Free Video Converter Online nutzen. Mit diesem webbasierten Konverter können Sie Ihre MOV‑Datei ins M4V‑Format transkodieren. Das Beste daran: Dieses Tool ist völlig kostenlos. Auch nach der Konvertierung können Sie mit einem hervorragenden Ergebnis rechnen. Zudem lassen sich verschiedene Parameter ändern, etwa Auflösung, Bitrate, Sample‑Rate, Zoommodus und mehr. Und da Sie das Tool in verschiedenen Browsern verwenden können, ist es für alle Nutzer leicht zugänglich. Wenn Sie also Ihre MOV‑Dateien in M4V umwandeln möchten, sollten Sie dieses Tool nutzen. Folgen Sie den detaillierten Schritten unten, um mit der Konvertierung Ihrer MOV‑Dateien zu beginnen.

Schritt 1. Öffnen Sie Ihren bevorzugten Browser und rufen Sie die Hauptseite von Vidmore Free Video Converter Online auf. Klicken Sie dann auf „Start Converting Video“, um die MOV‑Datei hochzuladen, die Sie konvertieren möchten.

Start Converting Video Vidmore

Schritt 2. Gehen Sie zum Bereich Ausgabe > Video und wählen Sie das Format M4V aus. Fahren Sie anschließend mit dem nächsten Schritt fort.

Ausgabe Video M4V Vidmore

Schritt 3. Klicken Sie auf die Schaltfläche Convert to M4V, um den Konvertierungsprozess zu starten. Speichern Sie die Datei danach auf Ihrem Mac.

In M4V konvertieren Vidmore

Teil 3. MOV mit QuickTime in M4V transkodieren

Auf Ihrem Mac können Sie auch den QuickTime Player für eine effektive Konvertierung nutzen. Diese Software ist nämlich nicht nur ein hervorragender Mediaplayer. Sie können die integrierte Konvertierungsfunktion verwenden, um Ihre MOV‑Datei in eine M4V‑Datei umzuwandeln. Positiv hervorzuheben sind die flüssige Konvertierung und die einfache Oberfläche. Außerdem müssen Sie QuickTime nicht herunterladen, da es auf dem Mac bereits vorinstalliert ist. Verwenden Sie die Software also direkt, um Ihre MOV‑Dateien in M4V zu transkodieren.

Einschränkungen

• Es kommt vor, dass QuickTime nicht richtig funktioniert.

• Es fehlen Videobearbeitungstools zur Verbesserung des Videos.

• Es ist nur auf dem Mac verfügbar.

Um MOV mit QuickTime in M4V zu konvertieren, beachten Sie die folgenden Schritte.

MOV in M4V konvertieren QuickTime

Schritt 1. Starten Sie auf Ihrem Mac den QuickTime Player und fügen Sie die MOV‑Datei hinzu. Gehen Sie danach zum Menü „Ablage“ (File) und klicken Sie auf „Exportieren“.

Schritt 2. Wenn verschiedene Optionen erscheinen, wählen Sie iPad, iPhone oder Apple TV, um MOV in M4V zu ändern.

Schritt 3. Klicken Sie abschließend auf die Schaltfläche Sichern, um das konvertierte Video auf Ihrem Mac zu speichern.

Teil 4. MOV mit HandBrake in M4V konvertieren

HandBrake ist ein weiteres Offline‑Programm, mit dem Sie Ihre MOV‑Datei sofort in das M4V‑Format umwandeln können, indem Sie die Dateiendung ändern. Der Vorteil ist, dass Sie den Vorgang problemlos abschließen können, da das Programm ein übersichtliches Layout bietet. Zudem stehen Ihnen verschiedene Bearbeitungsfunktionen zur Verfügung, um Ihre Videos zu optimieren. Sie können zum Beispiel Videos mit HandBrake komprimieren, drehen, zuschneiden, Filter hinzufügen und mehr. Probieren Sie diese Software aus, um ihre gesamten Möglichkeiten kennenzulernen.

Einschränkungen

• Das Layout des Programms ist optisch nicht besonders ansprechend.

• Mitunter arbeitet es nicht zuverlässig.

• Einige Funktionen sind schwer zugänglich und verwirrend.

Um MOV in M4V zu ändern, folgen Sie den nachstehenden Anweisungen.

MOV mit Handbrake in M4V umwandeln

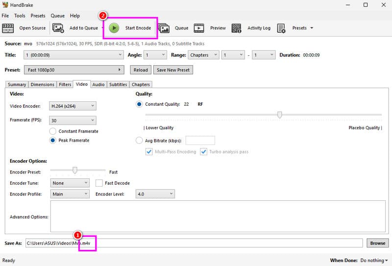
Schritt 1. Nachdem Sie die HandBrake-Software heruntergeladen haben, starten Sie sie und klicken auf die Schaltfläche „File“, um die MOV‑Datei zu importieren.

Schritt 2. Gehen Sie anschließend zum unteren Teil der Oberfläche und ändern Sie die Dateiendung in .m4v.

Schritt 3. Klicken Sie zum Schluss im oberen Bereich der Oberfläche auf die Schaltfläche Start Encode. Sobald der Konvertierungsprozess abgeschlossen ist, können Sie die M4V‑Datei in Ihrem Mediaplayer abspielen.

Teil 5. FAQs zur Konvertierung von MOV in M4V

Welches ist das beste Format, in das man MOV konvertieren sollte?

Sie können MOV in eine M4V-Datei umwandeln, um die Kompatibilität zu verbessern. Wenn Sie jedoch das beste Format für eine höhere Qualität und eine flüssigere Videowiedergabe wünschen, ist es am besten, das MP4-Format zu verwenden.

Wie kann man MOV in M4V umwandeln, ohne Qualitätsverluste?

Um Ihre Dateien zu transkodieren und dabei die Qualität zu erhalten, können Sie Vidmore Video Converter verwenden. Dieses Programm stellt sicher, dass Sie das Ergebnis ohne Qualitätsverlust erhalten. Sie können die Qualität sogar verbessern, um eine noch bessere Videowiedergabe zu erzielen, was es zu einem der besten Videokonverter macht.

Was sind die Nachteile von MOV?

MOV hat eine große Dateigröße, was ungünstig ist, wenn du einen Desktop-Computer verwendest, der nicht über genügend Speicherplatz verfügt. Außerdem wird es von einigen Mediaplayern nicht umfassend unterstützt. Daher ist es besser, es in ein anderes Format zu konvertieren, um die Kompatibilität zu verbessern.

Fazit

Wenn Sie MOV auf einem Mac in M4V konvertieren möchten, ist es empfehlenswert, alle oben vorgestellten Methoden auszuprobieren. Diese Ansätze stellen sicher, dass Sie nach der Konvertierung das gewünschte Ergebnis erhalten. Benötigen Sie außerdem einen ausgezeichneten Videokonverter, empfehlen wir sowohl Vidmore Video Converter als auch Vidmore Free Video Converter Online. Beide Programme ermöglichen einen besonders flüssigen Konvertierungsprozess und gehören damit zu den bemerkenswertesten Konvertern für alle Anwender.

Vidmore Video Converter Symbol

Vidmore Video Converter kostenlos ausprobieren

All‑in‑one‑Toolkit zum Konvertieren und Bearbeiten von Video‑ und Audiodateien unter Windows 11/10/8/7 und Mac OS X 10.12 oder höher

Free Download Free Download
4.8

basierend auf 176 Nutzerbewertungen

Erfolg

Erfolgreich abonniert!